Navíc díky změně umožňující podání plné moci až do konce lhůty pro podání přiznání daňovým poradcem tak máte šanci splnit svůj závazek vůči správci daně včas a bez postihu ještě teď.
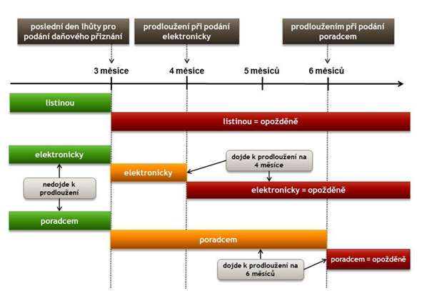
Níže můžete nalézt grafické znázornění jednotlivých lhůt pro různé způsoby podání platné od letošního roku (kromě již zmíněného letošního generálního pardonu):

Zdroj: důvodová zpráva k zákonu č. 283/2020 Sb.
Ještě delší prodloužení je možné na základě žádosti o prodloužení lhůty pro podání daňového přiznání až o 3 měsíce a v případě, že poplatník disponuje příjmy ze zahraničí, platí možnost prodloužení lhůty až na 10 měsíců, tedy dokonce až k prvnímu listopadovému pracovnímu dni. Nicméně takovouto žádost je zapotřebí náležitě odůvodnit, jelikož správce daně rozhoduje o závažnosti důvodů, které jsou v žádosti uvedeny, a na prodloužení lhůty není právní nárok. Tato žádost musí být správci daně doručena nejpozději v den uplynutí lhůty pro podání přiznání. Přijetí žádosti navíc v obvyklé situaci podléhá správnímu poplatku, ale poplatky spojené se žádostmi podanými v období od 1. ledna do 16. srpna 2021 jsou prominuty rozhodnutím ministryně financí.
Pokud se tedy potřeba prodloužení lhůty z jakéhokoli důvodu týká právě Vás, neváhejte nás kontaktovat. Můžeme Vám pomoci jak se sestavením žádosti o prodloužení lhůty, tak se samotnou kalkulací daně a podáním přiznání příslušnému finančnímu úřadu.